# Livros
A funcionalidade de Livros foi implementada na plataforma com o objetivo de oferecer uma forma prática e integrada de leitura digital dentro do Creator4all. Essa implementação permite que professores façam o upload de livros diretamente na plataforma e compartilhem esses materiais com seus alunos nas turmas correspondentes.
# Acessando os livros
Para acessar a aba de livros, vá para o painel Gerenciar e, em seguida, vá para a aba "Livros". Nessa aba, o usuário poderá ver e gerenciar todos os livros criados por ele.

# Cadastrando um novo livro
Para cadastrar um novo livro, clique em "Novo Livro".

Na nova página aberta, há duas etapas para o cadastro:
Etapa 1: preencher os dados do livro.
Etapa 2: visualizar e editar o sumário gerado automaticamente.
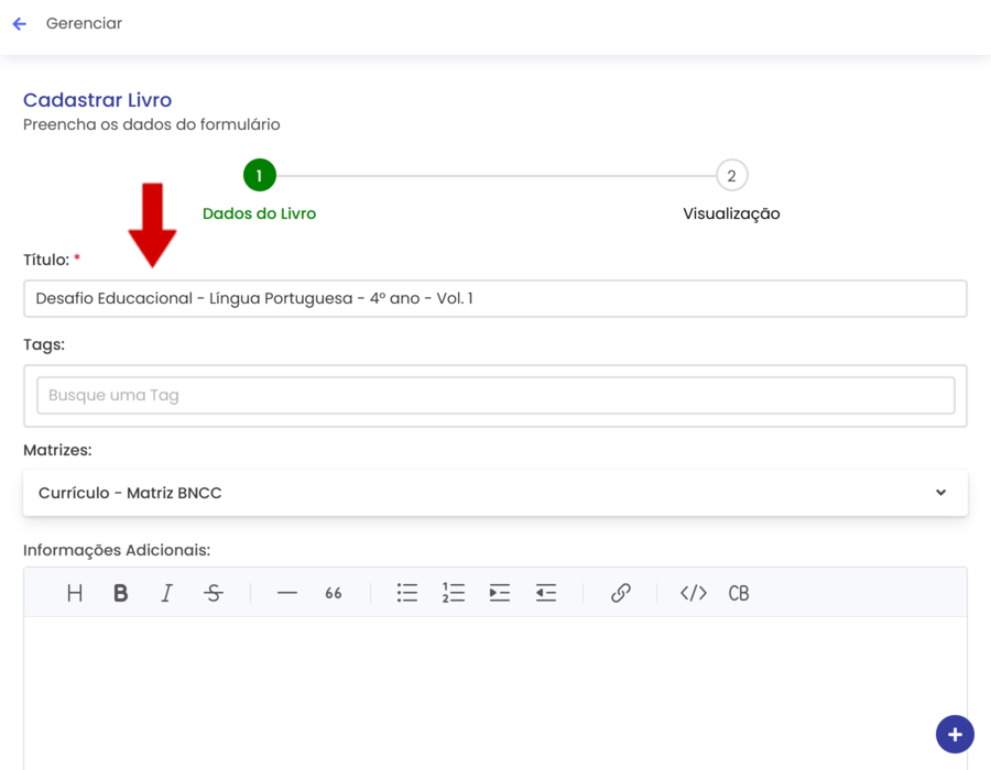
# Etapa 1
Preencha os dados do formulário, começando pelo título do livro.

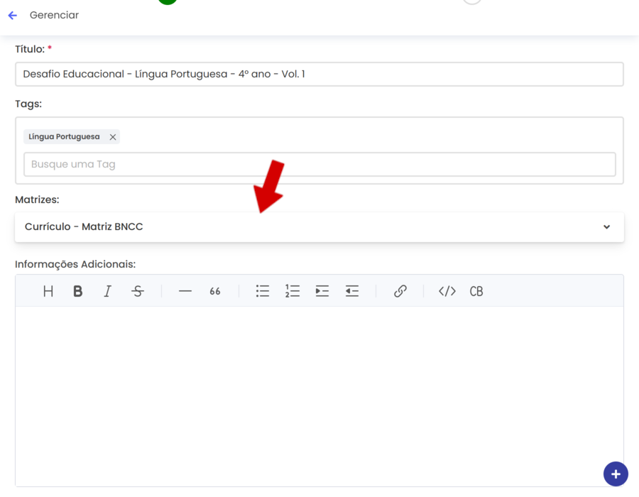
Em seguida, adicione as tags desejadas. Basta digitar no campo indicado e pressionar Enter para adicioná-las.

É possível vincular matrizes. Para isso, escolha a matriz desejada e clique sobre ela para expandi-la.

Após isso, selecione a etapa e os itens extras desejados.

Agora, selecione as habilidades. É possível visualizar as habilidades clicando em "Buscar habilidades" ou pesquisar por habilidades no campo "Habilidade".

Adicione as informações adicionais do livro.

Em seguida, adicione a imagem de capa do livro. Formatos suportados: JPG, JPEG, PNG e BMP.

Depois, adicione o arquivo do livro, que pode estar nos formatos PDF ou EPUB.

Observe que, ao adicionar o arquivo do livro, será feita uma validação automática. O resultado aparecerá logo abaixo, conforme a imagem. Caso haja detalhes, você poderá visualizá-los clicando em “Ver detalhes”.

Após preencher todos os dados, clique em "Avançar" para seguir para a próxima etapa.

# Etapa 2
Nesta etapa, você poderá visualizar o sumário extraído automaticamente do arquivo do livro (à esquerda) e o livro propriamente dito (à direita). É possível editar o sumário, adicionando ou removendo capítulos e subcapítulos.
# Visualizador
No visualizador, você pode navegar pelo livro utilizando o scroll do mouse ou as setas localizadas na barra de ferramentas inferior.

Você também pode ajustar o zoom utilizando os botões "+" e "-".

# Sumário
Para visualizar um capítulo, clique no ícone de olho do capítulo desejado. O visualizador rolará até o trecho correspondente.

Para excluir um capítulo, clique no ícone de lixeira.

Para alterar o nome do capítulo, clique sobre o título e digite o novo nome.

Em arquivos PDF, é possível alterar a página correspondente do capítulo no campo "Pág:".

Para ordenar capítulos, use os pontinhos ao lado esquerdo de cada um, clicando e arrastando.

Se quiser resetar o sumário para o estado original, clique em "Resetar Sumário", no rodapé do painel.

# Criando capítulo em arquivos PDF
Método 1:
Clique em "Adicionar Capítulo" no rodapé do sumário.

Um novo capítulo genérico será adicionado ao final da lista. Altere o nome e a página conforme desejar.

Método 2:
Cada página do PDF possui um indicador de página no canto superior esquerdo.

Você pode adicionar um capítulo diretamente pela página clicando em "+ Capítulo".

Defina o nome do capítulo na janela que será aberta e depois clique em "Adicionar Capítulo".

O capítulo será automaticamente ordenado conforme a página vinculada.

# Criando capítulo em arquivos EPUB
Para adicionar um novo capítulo, clique em "Adicionar Capítulo", no rodapé do sumário.

Depois, selecione um trecho do livro que marcará o início do novo capítulo e clique em "Criar capítulo aqui".

Na modal que será aberta, defina o título do capítulo e clique em "Criar Capítulo".

O capítulo criado será incluído ao final da lista do sumário.

# Criando subcapítulos
Para criar um subcapítulo, clique em “Adicionar Subcapítulo” abaixo do capítulo desejado. O processo de inserção do novo subcapítulo será iniciado. Em seguida, siga os mesmos passos utilizados para adicionar um capítulo, tanto para arquivos PDF quanto para EPUB.

Em arquivos EPUB:

Após concluir todas as etapas, clique em "Adicionar" para finalizar o cadastro.

Em seguida, clique em "Prosseguir".

# Listagem
É possível pesquisar um livro específico digitando o nome na barra de pesquisa.

Você pode mudar a listagem dos livros alternando entre as abas "Ativos" e "Arquivados".

Você pode alterar o formato de exibição dos livros entre tabela e cards. Basta alternar utilizando o botão indicado, ao lado da barra de pesquisa.


# Ações
# Informações do livro
Para visualizar informações completas (como capa, título e descrição), clique no ícone de informação ao lado do nome do livro.

Uma janela será aberta mostrando as informações do livro.

# Acessar um livro
Para abrir o livro para leitura, clique sobre o nome do livro.

Para saber mais sobre a tela de leitura, acesse: Leitura
# Compartilhar
Para compartilhar um livro com turmas, clique em "Compartilhar" no livro desejado.

Na janela aberta, selecione as turmas que deseja compartilhar.

Após selecionar, clique em "Compartilhar".

Na nova janela, escolha "Agora" para compartilhar imediatamente ou "Agendar" para definir data e hora.

Caso deseje definir uma data de término, selecione “Possui data de término?” e informe a data desejada.

Após configurar, clique em "Compartilhar" e, por fim, em "Fechar".


Um indicador mostrará o status do compartilhamento:
Bolinha verde: compartilhamento ativo.
Bolinha amarela: agendado.
Duas bolinhas cinzas: nenhum compartilhamento ativo ou agendado.

# Descompartilhar e Ajustar compartilhamentos
Para descompartilhar ou ajustar um compartilhamento, clique em “Compartilhar” no livro desejado e, em seguida, em “Exibir compartilhados”.

Na listagem aberta, desmarque as turmas das quais deseja descompartilhar o livro. Assim que a turma for desmarcada, o livro será automaticamente descompartilhado.

Para remover todos os compartilhamentos de uma vez, clique em "Remover todos".

Na janela aberta, confirme a ação selecionando "Estou ciente, quero continuar" e clique em "Confirmar".

Depois, clique em "Fechar".

Caso deseje ajustar um compartilhamento, clique em “Ajustar” na turma correspondente.

Na janela aberta, ajuste a data de início e a data de término conforme necessário e clique em “Salvar” para aplicar as alterações.

Também é possível editar vários compartilhamentos ao mesmo tempo clicando em “Editar”.

Selecione as turmas que deseja editar e clique em “Próximo”.

Após isso, na nova janela aberta, edite a data de início e término conforme a necessidade e em seguida clique em "Compartilhar"

# Arquivar e Desarquivar
Para arquivar, clique em "Arquivar" no livro desejado.

Confirme digitando "Confirmar" no campo indicado e depois clique em "Arquivar".

Para desarquivar, vá até a aba "Arquivados" e clique em "Habilitar" no livro desejado.

Uma janela de confirmação aparecerá, confirme a ação clicando em "Habilitar".

# Editar
Para editar um livro clique em "Editar" no livro desejado.

A página de edição é a mesma do cadastro, permitindo alterações em ambas as etapas.

Faça os ajustes necessários e, em seguida, clique em Salvar na etapa 2 para registrar as alterações.

# Download
Para baixar o arquivo do livro, clique em "Download". O download será iniciado automaticamente.

# Ações em Lote
As ações em lote permitem aplicar operações (como arquivar, compartilhar e descompartilhar) em vários livros de uma só vez.
Clique no botão indicado para ativar o modo Lote.

Selecione os livros desejados.

Após selecionar ao menos um, um menu com as opções aparecerá na parte inferior.

As opções variam conforme a aba:
Ativos: Arquivar, Compartilhar e Descompartilhar.
Arquivados: Habilitar.


# Arquivar
Selecione os livros e clique em "Arquivar" no menu inferior.

Confirme digitando “confirmar” no campo indicado e em seguida clique em “Arquivar itens”.

Os livros selecionados serão arquivados, depois clique em "Prosseguir".

# Compartilhar
Selecione os livros e clique em "Compartilhar".

Na janela aberta, selecione as turmas desejadas e em seguida clique em "Compartilhar".

Uma nova janela de checklist mostrará se os livros já estão compartilhados nas turmas selecionadas.

Você pode sobrescrever compartilhamentos marcando “Sobrescrever?”, caso algum dos livros selecionados já esteja compartilhado em alguma das turmas escolhidas.

Após revisar, clique em "Prosseguir".

Escolha “Agora” para compartilhar imediatamente ou “Agendar” para definir a data de início. Se desejar definir uma data de término, marque “Possui data de término?”.

Clique em "Compartilhar" e, depois, em "Fechar".


# Descompartilhar
Selecione os livros e clique em "Descompartilhar".

Na janela aberta, revise a lista e clique em "Descompartilhar" para confirmar, e depois em "Entendi".
